A comprehensive interpretation of x402: A new standard for encrypted payments for digital intelligent entities
The underlying architecture of the Internet was never designed for payment
The internet was originally designed to transmit information, not value. Protocols like HTTP and DNS enabled instantaneous data transfer across the globe, but they lacked a built-in mechanism for charging fees. HTTP reserved a status code, 402 Payment Required, for scenarios where payment was required for access. However, due to the lack of a machine-programmable, verifiable payment method at the time, this status code remained dormant for over thirty years and was never fully implemented.
Result: A set of “patch-style” workarounds was formed
To monetize content, developers have to layer various external systems on top of the protocol layer:
– Subscription account linked to a credit card
– Use API Key model with monthly billing
– Ad-based business model, where users pay indirectly with “attention or data”
These systems assume that users are human. They rely on registrations, logins, forms, and intermediaries, and are not designed for autonomous software or machines.
The Internet is entering the “software is the user” stage
We are entering a new usage paradigm: it’s not people who make requests, but the software itself.
– AI agents are independently requesting data, calling models, and performing tasks
– Digital services are shifting from subscription-based to “pay-per-call” pricing, charging per API call, per inference, and per millisecond of computing power.
In this scenario, traditional payment methods (credit cards, account top-ups) are completely ineffective. What machines need is a “payment mechanism embedded in the protocol” that enables automatic settlement without human intervention.
The internet already has the bandwidth for machines to communicate with each other; now it needs the native ability for machines to transact with each other.
The emergence of x402: Activating the Internet’s native payment layer
x402 is an open payment standard launched in 2025. Its goal is to officially activate the HTTP 402 status code, transforming it into a native internet payment mechanism. Compared to the traditional model that requires account creation, credit card binding, or pre-top-up, x402 embeds the payment request directly into the HTTP response, allowing the client (whether human, robot, or AI agent) to automatically recognize the payment information and complete the settlement.
In short, x402 allows a single HTTP request to have both “data transfer” and “value transfer” attributes. Once payment is completed, access rights are instantly granted, without the need for an account or manual intervention.
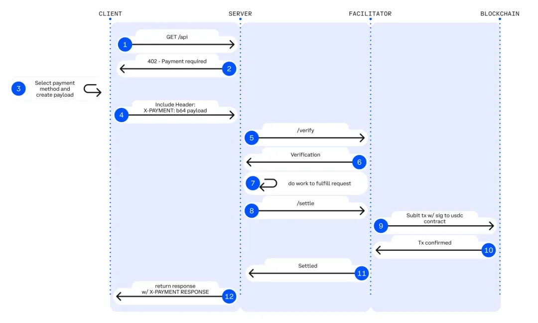
Standardized interaction model for x402
x402 defines three types of participants:
– Client: The user, application, or AI agent that initiates the request
– Server: The entity that provides data or services (API, website, etc.)
– Facilitator (settlement party): responsible for verifying whether the payment is completed. Most current implementations are based on blockchain, but in theory any system with verifiable settlement capabilities can be connected
Basic process:
1. The client requests a resource (e.g., GET /premium-data)
2. The server returns HTTP 402 with payment conditions (payment asset, amount, receiving address, etc.)
3. The client initiates payment using a stablecoin (such as USDC)
4. The settlement party verifies that the payment is complete
5. The client re-initiates the request and attaches the payment proof
6. The server returns data
This process is fully programmable and requires no human intervention or account system.

▲ x402 payment process (Source: x402 White Paper https://www.x402.org/x402-whitepaper.pdf)
The core difference between x402 and traditional models

By analogy: HTTPS did not create new websites, but it made “secure communication” a native capability of the Internet; similarly, x402 is not a new application, but it sinks “payment” to the Internet protocol layer, making the flow of value and data a basic function of the Internet.
Why now, and what changes will it bring
The internet’s underlying assumption has always been that users are human—they open a browser, log into their accounts, and manually make payments. However, this premise is failing. AI agents and automated systems are increasingly becoming active participants in the internet, autonomously requesting data, invoking services, and performing actions, without requiring a human in the loop to approve each interaction. If these intelligent agents are to truly participate in the economy, they must not only be able to make requests but also to instantly and programmatically complete payments.
Why is this a turning point?
Several key technology trends are converging to create conditions for the implementation of the x402:
– Stablecoins have become the native currency of the Internet, providing machines with a globally universal, programmable, and instantly settled payment asset.
– The emergence of low-cost Rollups and high-performance settlement chains makes the “pay-per-request” micropayment model economically viable, with transaction costs as low as one thousandth of a cent.
– AI agents are transforming from passive tools to active economic entities that can autonomously initiate transactions, purchase services, and create value.
– Agent identity standards such as ERC-8004 and the introduction of protocols such as Google AP2 provide agents with verifiable identities and transaction histories, enabling the network to identify “who is paying and why”.
Together, these trends form the foundation for x402 to become the machine-native payment transport layer.
New mode opened by x402
x402 enables value to flow freely across the internet, just like data. This means payments no longer rely on human interaction or subscription models, but rather on real-time machine-to-machine economic activity.
On-demand transactions between AI and APIs
Agents can access data or models on a pay-per-call basis, without the need for an API key or pre-payment:
– AI agent real-time payment to obtain market data
– Research models unlock proprietary information by searching
Autonomous infrastructure consumption
Computing power and storage are charged based on usage:
– AI agent is charged per GPU inference
– Decentralized model charges fees based on the number of calls, rather than a subscription model
Autonomous commerce between machines
Digital agents can trade directly with each other:
– In-game AI agent automatically purchases resources
– IoT devices automatically pay for bandwidth or sensor data as needed
This shift is upgrading the internet from an “information network” to a “machine economic network”—a market system composed of agents that can natively complete payments, purchases, and coordination of services at the protocol layer.
Ecological momentum is taking shape
X402 is no longer limited to the kripto-native sector but is now being adopted by institutions operating at the foundational layers of the internet and payments. This indicates that X402 is on the path to standardization and is poised to become the underlying component for machine-native transactions on the internet. Mainstream industry research, including a16z, has also cited X402 in its reports as a key solution to the challenges of AI-powered payments and settlements.

Cryptographic solutions address AI challenges (Source: a16z “State of Crypto 2025” report https://a16zcrypto.com/posts/article/state-of-crypto-report-2025/)
Key forces driving adoption
Cloudflare: Internet Infrastructure Integration
Cloudflare is integrating x402’s payment processing directly into its global edge network, allowing payment logic to be executed at the infrastructure layer rather than as application-layer code. Cloudflare also launched the NET Dollar, a USD stablecoin for machine-automated settlements that offers instant confirmation and global reach. Cloudflare explicitly stated that the next generation of the internet’s business model will be based on micropayment interactions between agents.
Google: Agent Payments Protocol (AP2)
Google has launched the Agent Payments Protocol (AP2), enabling AI agents to initiate authentication, payment, and settlement operations across Web2 and Web3 environments. AP2 is inherently payment-neutral, but natively supports encrypted payment extensions based on x402, making x402 the default settlement layer for the agent economy across Google Cloud, consumer applications, and enterprise services.
Visa: Trusted Agent Protocol
Visa has launched the Trusted Agent Protocol, designed to ensure that AI agents initiating payments can be verified, authorized, and linked to real user intent. Built in partnership with Cloudflare and aligned with x402, the protocol provides identity and trust infrastructure for mainstream compliance scenarios.
Rapid growth in usage
x402 usage has accelerated over the past month as more services integrate the standard and autonomous agents prepare to initiate payments through x402 endpoints.
Past 30 days (data from x402scan):
– Number of transactions: 1.35 million
– Total amount paid: US$1.48 million
– Active paid agents: 72,150
– Valid payment endpoints: 960
It is worth noting that most of this growth occurred in the last seven days, indicating that the adoption curve has entered an acceleration phase.

▲ x402 Global Statistics (past 7 days, source: x402scan https://www.x402scan.com/)
This growth was primarily driven by speculative experiments based on x402 (e.g., minting tokens through the x402 endpoint). While these activities were speculative, they served as stress tests and significantly increased developer interest in x402 as a payment primitive.
Ecological Map

▲ x402 Ecosystem Pasar Map (Source: @henloitsjoyce https://x.com/henloitsjoyce/status/1980654010249167279)
Prediction markets have long focused on binary settlement, resulting in significant information reduction. Future socially aware oracles will need to access a wider range of data sources and employ dynamic models for comprehensive evaluation of diverse data. Through discussions with Polymarket’s DeFi projects, we’ve realized there’s significant design potential for dynamic settlement data during market activity. Supporting more sustained prediction markets, such as real-time, in-game trading for sports events, presents significant opportunities in continuous price markets or combinational markets like parlay, but current oracles don’t support this.
The x402 ecosystem is rapidly expanding, encompassing settlement service providers, infrastructure providers, agent platforms, and application services. This trend indicates that x402 is gradually becoming the infrastructure layer upon which other machine protocols are built.
Pandangan
x402 is still in its early stages, and the current market interest is certainly speculative. However, this short-term sentiment cannot obscure the underlying structural shift it represents: for the first time, payments can be implemented at the same protocol layer as data transmission, enabling autonomous intelligent agents to complete transactions natively on the internet without account systems, intermediaries, or human authorization.
The long-term value of x402 lies not in the standard itself, but in the entire new infrastructure it enables: including agent identity standards, programmable wallets, a low-latency settlement network, and protocols for machine-to-machine coordination. Regardless of whether x402 remains the ultimate payment standard in the future, it has already initiated an irreversible direction: the internet is evolving from “providing information to humans” to “a network where software drives economic activity.”
Artikel ini bersumber dari internet: A comprehensive interpretation of x402: A new standard for encrypted payments for digital intelligent entitiesRecommended Articles
Guest: Dan Morehead, Founder of Pantera Capital Host: Jason Podcast source: Empire Phase II of the Bull Market | Dan Morehead Air Date: September 22, 2025 Summary of key points This week, Dan Morehead joins us on the show to share his perspectives on current market conditions and his outlook for cryptocurrency trends in 2025-2026. We delve into Dan’s journey into 2013, exploring how he built his confidence in cryptocurrency as an asset class, whether the four-year cycle still applies, financial tools in the cryptocurrency space, Dan’s investment thesis on Solana, and more. Listen in! Summary of highlights We have been selling Bitcoin and investing in other projects. Our investors have received good returns. We still hold approximately $1 billion worth of Bitcoin. Bitcoin isn’t strongly correlated with traditional risk…







